5730贴片led灯珠参数,台宏5730灯珠参数一览表
- 发布时间:2020-10-20 09:08
- 浏览次数:188
5730贴片led灯珠参数
说起5730灯珠,很多贴片LED灯珠选型,用在照明上产品的客户都知道。
这是一款性价比比较高的贴片LED灯珠。

今天,我们就来看看5730贴片led灯珠参数。
5730贴片led灯珠参数:
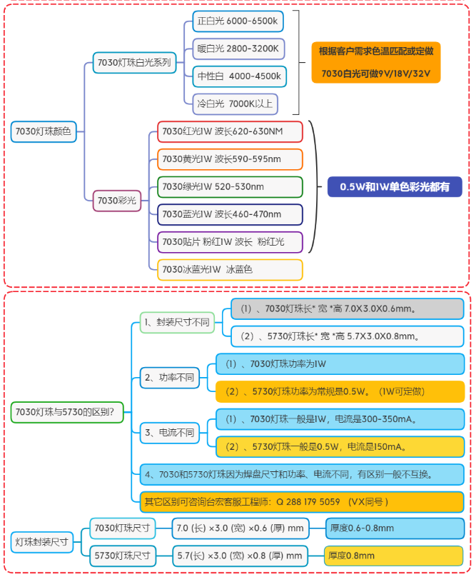
1、5730灯珠的规格尺寸:5.7×3.0×0.8mm
2、5730灯珠单颗功率 : 0.5W。
3、5730灯珠白光色温范围:暖白2700-3300K,中性白:4000-4500K ,正白:6000-6500K,冷白光:7000-100000K以上
4、5730灯珠白光亮度:光通量55-75LM/颗
5、5730灯珠彩光:5730红光、5730绿光、5730黄光、5730蓝光,5730橙光等
6、5730灯珠发光角度:120度
7、5730灯珠正向电流:150mA,正向脉冲电流:500mA
8、5730灯珠正向电压:3.0-3.3V,反向电压:5V
9、5730灯珠使用温度:-30℃~+80℃
10、5730灯珠保存温度:-30℃~+80℃
11、5730灯珠包装数量:3000PCS/盘
12、5730灯珠应用:室内外照明灯具,景观灯,亮化工程等

这些都是led灯珠5730参数型号,要比较注意的地方。
另外,很多人也会关心:
5730灯珠和2835灯珠参数,
5730贴片灯珠什么牌的好,
led灯珠5630可以换5730用吗?
led灯5730灯珠怎样配驱动器?
贴片灯珠5730和7030能通用吗?
像这些问题,对于LED灯珠选型来说,确实会存在一定的困惑。
但是,像5630,5730能否互换,灯珠教授很久就写过一系列的文章。
分析过它们之间的异同点和能否互换的问题。
结论也说的很清楚,5630一般是国外的型号尺寸,国内主要使用是5730的尺寸。
它们之间差别不大,功率一般也都是单颗0.5W,所以,很多情况下,常常通用。
像5730灯珠和7030灯珠就不太一样的。
5730灯珠的功率是单颗0.5W,而7030灯珠单颗的功率一般是1W。

所以,两者的功率不一样,电流不一样,一般情况下不通用。
回到前面:
5730灯珠2835灯珠参数,
5730贴片灯珠什么牌的好,
5730灯珠2835灯珠参数,两者相比,主要是尺寸上有一些差别。
另外,功率上,5730灯珠一般白光和彩光都是单颗0.5W。
而2835灯珠一般是单颗0.2W,0.5W,比较大的,还可以定做做双芯单颗1W。
所以,两者之间,如果是用在日光灯管,灯板上来说,相差不是很大。
如果是用在通用照明上的话,可以相互选择。
只是相对来说,2835灯珠体积较5730灯珠要小些,价格上会更有性价比一些。
而发光均匀度来看,如果同是0.5W单颗的功率,则是5730灯珠会比2835灯珠光斑要少些,均匀度方面要好些。
至于,5730灯珠什么牌子的好。
这个一般要看你是用在什么产品上面的了。
但是,现在很多的台湾企业在大陆都有设立LED灯珠封装工厂,把研发放在台湾,生产放在大陆,这样就很好地平衡了品质和价格之间的关系。
像台宏光电大陆公司,就是一个明显的例子。
所以,如果可能的话,选择像台宏光电这样的台资企业灯珠品牌,是一个比较理想的选择。
品牌的灯珠一般做工,材质,芯片会比较好。
最重要的是封装工艺,封装工艺好,做出来的产品质量也比较可靠,比较耐用。
总的来说
5730贴片led参数
5730led灯珠参数多少伏
5730贴片灯珠参数
5730led灯珠一个多少v
5730贴片灯珠电压
5730灯珠怎么配驱动
5730贴片灯珠规格书
5730高亮白光贴片灯珠
led5730贴片参数
5730led贴片封装尺寸
5730led贴片正负极
5730led贴片灯珠
贴片led灯珠5730参数
5730灯珠电压和电流
led灯带5730电压多少伏
贴片灯珠5730是什么意思
5730贴片led灯珠电压电流参数
5730led灯珠怎么样
5730led灯珠检测
5730led灯珠正负极
5730贴片电压
5730灯珠和2835灯珠哪个好
2835和5730灯珠参数
2835灯珠与5730灯珠5050灯珠的区别
2835灯珠和5730灯珠能通用吗
7030灯珠和5730灯珠的区别
2835灯珠多少瓦?
类似这样的,5730贴片led灯珠参数,还有很多。
这里,灯珠教授就不一一列举了。
如果你想知道其中的一项内容,直接咨询灯珠教授就可以了。
灯珠教授每天都会分享LED灯珠资讯和行业信息。
led灯珠怎么选型号?教授给你led灯珠型号对照表!选灯珠、买灯珠、用灯珠有疑问,就来找灯珠教授!
希望今天5730贴片led灯珠参数,台宏5730灯珠参数一览表5730贴片led灯珠参数,台宏5730灯珠参数一览表的分享能给你的LED灯珠选型带来帮助,如果你还需要了解更多的LED灯珠贴片,直插,大功率或COB灯珠资讯,可以联系或留言我们。我们会第一时间跟进处理。
最后的话:买灯珠,找台宏,提高选型效率,降低维护成本。
台宏光电:专注发光二极管(LED灯珠)研发、生产和销售。
可预约工程师提供灯珠快速选型服务,免费提供样品测试,有效解决您的选型难题!

客服咨询QQ: 2881795059
大功率灯珠,大功率灯珠供应商,大功率灯珠型号大全,大功率灯珠厂家,大功率灯珠有哪些,咨询LED灯珠厂家台宏光电。
选型推荐: 3014灯珠,3014灯珠价格,3014灯珠厂家,3014灯珠和2835灯珠哪个好?
选型推荐: 3535灯珠,3535灯珠规格参数,3535灯珠焊盘尺寸,3535灯珠是多少W一颗?
选型推荐: 5630灯珠,5630灯珠参数,5630灯珠多少瓦,5630灯珠和2835哪个好?
选型推荐: 0603灯珠_0603灯珠尺寸_0603贴片led参数,单色双色三色全彩规格书一起给你。
选型推荐: 3528灯珠_3528双色灯珠_全彩3528灯珠生产厂家-台宏光电
选型推荐: 0805灯珠_0805双色灯珠_0805三色全彩灯珠,尽在贴片led灯珠厂家台宏光电
选型推荐: 大功率灯珠,大功率灯珠供应商,大功率灯珠型号大全厂家-台宏光电
小贴士:需要0603、0402、1206贴片led灯珠价格,规格书、图片、参数,样品免费测试都可以咨询在线客服。
>>立即咨询 QQ: 2881795059 (微信同号) 电话:400-689-8189

